如果你想搭建自己的网站、博客等等,一个专属的、个性化的域名是必不可少的,这就像你在网络上的个人名片一样。这篇博客主要介绍如何注册一个域名,并将域名托管到 Cloudflare 进行管理。之所以选择 Cloudflare 是因为作为一个全球性的云服务商,它的羊毛是挺多的,选择免费计划就提供了很多服务,足以满足个人的正常使用需求,甚至可以实现无主机建站,这些在后续的博客中会逐步介绍。对比下来,国内云服务商,动不动都是要收费,还要各种实名认证,审批时间一等就是几个工作日,实在是好太多了。
注册你的域名
这里说的域名都是指顶级域名,比如 example.org,而不是像 xxx.example.org 这样的二级域名。顶级域名免费注册的很少,大多都是域名服务商的一些定期活动,一年免费后再续就要交钱了,所以选择域名时一定要注意看后续的年费是多少。毕竟没有人真的会想一年换个域名,除非就是玩票性质的,试验下就丢了。
如何选择域名提供商
比如看XX云的域名1元购活动,因为我的账号已经购买过服务了,所以首购优惠是没了,不过8元1年的价格也是相当划算的。但是注意这只是首年,至于第二年多少钱,你购买的时候都看不到!


如果你把年限改成2年,就会发现6元变成了76元,所以这么一算第二年是按70元续费的咯。虽然说也就3杯奶茶的钱,不过国内云服务商这种挖坑的行为总是让人不爽的。

购买域名
Spaceship 是一家注册在美国的云服务商,国内无需科学上网也能直接访问,支持支付宝付款。它的域名注册价格比较便宜,也很透明,还支持隐私保护,不让你的注册信息暴露在互联网上。你需要先 注册 一个账号,你可以先点右上角图标把语音和货币切换到中国。

姓名你可以随便填,邮箱一定要填真实的,因为这是要进行邮件确认的,用户名和密码是以后登录网站用的你得记住咯。填完后点注册你的账号就注册好了,接下来你可以进入你注册邮箱收验证邮件,点击邮件里 Confirm your email address 按钮就可以完成邮箱验证了。
注册完毕后,点击标题栏的 域名,再点击 域名搜索,选择 定价。这里推荐使用 .xyz 后缀的数字域名,价格比较便宜,而且可以用生日靓号这种比较好记和对自己有特殊意义的数字组合,一般建议用6-7位数字。

可以看到我输入的这个域名价格人民币4.89/年,续费也是这个价格,那是相当良心的定价了。确认以后点击 加入购物车,然后再点击标题栏的 购物车 图标就可以进入结账页面。下图里红色的部分你需要再确认一下,默认自动续费功能是关闭的,点击 结账 进入结账页面。

在这里你可以选择是否打开自动续费,另外你也可以看到隐私保护功能是免费提供的,再次点击 结账 按钮就可以进行付款了。

对于国内用户来说,最方便的支付方式自然是支付宝,同时网站也提供了 Visa / Master / PayPal / Google Pay / Apple Pay 等多种支付渠道可以选择。完成支付后你可以看到这个页面,这时候付款完成了,接下来域名还需要你去解封。

修改名称服务器
修改名称服务器的目的是为了让 Cloudflare 来管理你的域名。在上一步的页面中点击 解封 按钮会进入 Unbox 的开箱页面,再点击 开始 进入下一个页面。

这里你可以看到 Spaceship 为你的域名提供了一系列的服务,选择 自定义名称服务器,点击 选择 按钮,进入配置页面。这时候需要输入 Cloudflare 的名称服务器,但是目前我们还不知道,所以我们另外打开一个新的网页来进行 Cloudflare 的注册和域名托管。
Cloudflare托管域名
账户注册
接下来你需要先 注册 一个 Cloudflare 账号,电子邮件就是你的登录用户名,并且和前面一样也需要进行邮件验证,你可以输入和前面一样的邮箱地址,邮件验证步骤也可以在后面完成。

托管域名
账号注册完以后,会进入一个引导页面,你可以在这里输入前面注册的域名,点击 继续 按钮。

这里你可以选择免费计划,已经足以满足个人用户的需求了,再点击 继续 按钮开始扫描你的DNS记录。

扫描完成后显示下面的页面,点击 继续前往激活 按钮。

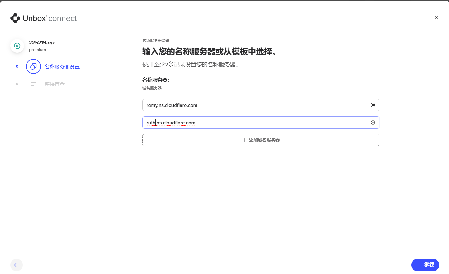
接下来的页面是引导你在域名提供商修改名称服务器,这里红框里的两个名称服务器就是接下来你要在 Spaceship进行修改的。

现在回到前面 Spaceship 的页面,将这两个名称服务器填在这里,填完后应该是这样的(这里有个截图错误,这里的两个名称服务器应该和前面红框里的一致)。

然后点击 继续,最后点击 完成配置。当这些全部完成后,你可以看到下面的页面,这时候你的域名状态已经变成了已解封。

现在回到 Cloudflare 的页面点击 继续 按钮。一般来说域名服务商修改名称服务器需要一定的时间,所以完成这些步骤后依然还是 待处理的名称服务器更新 状态。

接下来我们可以等待一段时间,等激活完成后可以在注册邮箱收到邮件通知,一般这需要2-4个小时。等激活完成以后再看状态会变为 活动。

启用HTTPS
当你完成了域名托管以后,根域名和二级域名就会自动被 *.example.org 的证书覆盖,注意三级域名如 x.y.example.org 是不会被覆盖的。此时已经可以用HTTP和HTTPS协议访问你站点了,你可以通过左侧菜单栏 SSL/TLS - 边缘证书,勾选 始终使用HTTPS,将HTTP请求重定向到HTTPS。

后记
这篇博客介绍的内容就到这里了,关于 Cloudflare 有很多服务,将会再后续的博客中逐步介绍,这些功能足以用来建设一个小型的个人网站。接下再送个小彩蛋给耐心看完这篇博客的同学们。
启用域名邮箱
有了 Cloudflare 你还可以使用自己的域名的电子邮件来接收邮件转发。虽然只能收件不能发件,不过我们大部分时候邮箱也就是用来收收邮件的,而且如果想发邮件的话,也不是没有办法,这个以后再另外分享。在左侧菜单栏点击 电子邮件 - 电子邮件路由,点击 开始使用 按钮开始设置你的邮件路由。

自定义地址填上自己域名的邮件地址,目标位置填你想转发的邮件地址,点击 创建并继续 后需要先验证目标邮箱,完成验证以后进入下一步。

这一步事实上你什么也不需要做,这个页面只是 Cloudflare 告知你会自动为你增加这些DNS记录,你只需要点击 添加记录并启用 按钮。至此你的电子邮件路由已经自动添加好了,以后发给到该邮箱的邮件都会被自动转发到目标邮箱中。点击 路由规则 页签你已经能看到你刚才创建的邮箱了。

路由规则的操作除了 发送到电子邮件 以外,还支持 发送到Worker 和 删除,比如你通常收到的 noreply@example.org 之类的邮箱都会将收到的邮件自动丢弃,你同样也可以创建一个 noreply@225219.xyz 的邮箱。